Product -プロダクト/機能
データガバナンス
Data Governance
需要にあったデータ供給を実現するための、組織とプロセスのシステム化を支援します。データ資産やユーザーをグループ管理し、ワークフローを活用することで、データスチュワードシップを自動化することができます。分析ダッシュボードは、データガバナンスに関する対局的な意思決定や、実行計画の進捗管理を支援します。

ドメインコントロール / Domain Control
きめ細かな権限管理を利用し、スチュワードシップモデルを設計
シンプルなメカニズムによるデータ資産へのアクセス制御と、職種に紐づけられたユーザーグループとデータ資産グループを組み合わせることで、細かいレベルでの制御を可能にし、さらにデータリネージやデータ品質などの機能に対してもコントロールを可能にします。

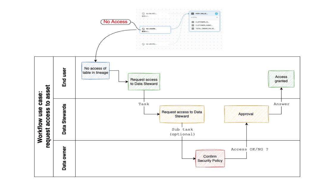
ワークフロー / Workflow
データガバナンスやスチュワードシップにおける業務を仕組み化
ワークフローにより業務の一貫性を確保し手作業を大幅に削減します。ワークフローでは以下の機能が含まれます。 ・データアクセスリクエストと承認 ・メタデータ編集の認証と、コラボレーション強化 ・ルーチンタスクの割り当てと実行管理

レポート / Reporting
メタデータの使用状況を可視化し、より深い 洞察の獲得を可能にするダッシュボード
メタデータの品質、プラットフォーム の利用状況、ユーザー固有のデータトレンドを可視化し、より深い洞察を得ることができます。これにより情報に 基づいた意思決定が可能となり、全体的なデータマネジメント・ガバナンス戦略を強化します。

“現実的に機能”する データインテリジェンスへの 唯一の選択肢
データインテリジェンスに関して、今後の進め方のご相談やデモをご希望の方は、お気軽にお問い合わせください。

